.webp)
Modelado de mezclas de marketing (MMM) frente a atribución multitáctil (MTA)
Lo primero que pregunté cuando empecé a aprender sobre Marketing Mix Modeling (MMM) fue en qué se diferenciaba de otros modelos de atribución, y esta resultó ser una pregunta popular. En un entorno de marketing cada vez más complejo, cada vez que nos topamos con una solución que no utilizamos, nos preguntamos «¿en qué se diferencia?» «¿Qué información me proporcionará que no tenga ya?» Por eso, no es de extrañar que, al lanzar MMM, la primera respuesta que recibamos sea: «Ya uso Google Analytics Multi-Touch Attribution (MTA) o Appsflyer para la medición y la atribución».
Modelado de mezclas de marketing (MMM) y atribución multitáctil (MTA) son dos de las metodologías más comunes para la medición del marketing. Ambas ofrecen información valiosa, pero tienen diferentes propósitos. En esta publicación, analizaremos las diferencias clave entre el MMM y el MTA, sus puntos fuertes y limitaciones únicos, y nuestra recomendación sobre cómo combinarlos. Lo primero es lo primero: las definiciones.
¿Qué es MMM?
El modelado de mezclas de marketing es un técnica de análisis estadístico que evalúa cómo los diversos canales de marketing y los factores externos (como la estacionalidad y las tendencias económicas) afectan al rendimiento empresarial general. El uso de negrita no es casual, MMM no atribuye a nivel de usuario, sino que funciona con datos agregados. Echemos un vistazo a cómo funciona.
¿Cómo funciona MMM?
El modelo de mezcla de marketing utiliza datos históricos agregados para analizar la eficacia del marketing a lo largo del tiempo y, por lo general, analiza los datos de rendimiento diarios de los últimos 2 a 3 años. Hay diferentes modelos, como Robyn de Facebook, Lightweight de Google y otros modelos personalizados como el que utilizamos en Muttdata. Los modelos estiman la contribución de las diferentes inversiones en medios de comunicación para ayudar a determinar la asignación presupuestaria entre varios canales, incluidos los medios offline, como la televisión y la radio. Esto nos lleva a las ventajas de usar MMM.
Puntos fuertes de MMM:
- 👍 Proporciona una visión holística de la eficacia del marketing en los canales online y offline.
- 👍 Como funciona con datos agregados y no con datos a nivel de usuario, se ve menos afectado por las restricciones de privacidad.
- 👍 Al evaluar las inversiones durante un período prolongado, permite a los especialistas en marketing calibrar otros métodos de medición, como la atribución basada en la plataforma (Google Ads, Meta, etc.), los modelos de atribución multitáctil personalizados, los estudios de incrementalidad o elevación y/o los experimentos geográficos. Su capacidad para calibrar otros métodos de medición garantiza que la información a corto plazo se alinee con el impacto empresarial a largo plazo. Además, dado que el MMM mide de forma inherente la incrementalidad, ayuda a optimizar los presupuestos en toda la empresa en lugar de hacerlo en canales aislados, lo que, en última instancia, impulsa decisiones de marketing más eficaces y basadas en los datos.
Limitaciones del MMM:
- 👎 MMM requiere grandes conjuntos de datos y datos históricos importantes. Si se produjeran cambios importantes en el producto, o incluso eventos externos de gran impacto, esto puede afectar a la capacidad del modelo para predecir el rendimiento de manera eficiente.
- 👎 No puede proporcionar información en tiempo real para la optimización del marketing online. Por lo general, se ejecuta de forma mensual o trimestral.
- 👎 Encontrará muchos artículos que dicen que el MMM es difícil de implementar. La verdad es que el principal desafío es tener conjuntos de datos sólidos. Dependiendo del estado de su equipo de tecnología de marketing, puede ser un desafío abordarlo antes de ejecutar MMM.
¿Qué es la MTA?
La atribución multitáctil (MTA) es un enfoque centrado en lo digital que asigna crédito a los puntos de contacto individuales en el recorrido de un cliente, determinando su papel a la hora de impulsar las conversiones.
Cómo funciona
La atribución multitáctil rastrea las interacciones de los usuarios en los canales digitales (p. ej., búsquedas pagas, redes sociales, anuncios gráficos). Una vez más, hay diferentes modelos. La forma en que se asigne el crédito a cada punto de contacto dependerá del modelo aplicado. Los modelos lineales asignan el mismo valor a todos los puntos de contacto del recorrido del cliente, asumiendo que cada interacción contribuye por igual a la conversión. Los modelos de reducción del tiempo asignan más crédito a los puntos de contacto más cercanos al evento de conversión (por lo que un clic en un anuncio tendría más crédito que una visualización de un anuncio). Por último, los modelos basados en datos utilizan el aprendizaje automático para analizar las rutas de conversión históricas y asignar créditos de forma dinámica en función del impacto real. En Muttdata trabajamos con MTA basada en datos. Sea cual sea el modelo que implemente, MTA proporciona datos en tiempo real para optimizar las campañas en línea, lo que nos lleva a aprovechar las ventajas de añadirlo a su catálogo.
Obtenga más información sobre cómo funciona la MTA basada en datos en nuestro Historia de éxito de Mercado Libre
Puntos fuertes de MTA:
- 👍 MTA ofrece información detallada y directa sobre el rendimiento del marketing digital. Es fácil de leer y permite la optimización en tiempo real de la inversión publicitaria para las campañas en línea.
- 👍 Al rastrear los diferentes puntos de contacto en el recorrido de conversión, ayuda a los especialistas en marketing a comprender mejor los recorridos de los usuarios y las rutas de conversión. Por ejemplo, ayuda a responder a preguntas como: «¿Cuántos puntos de contacto se suelen necesitar para generar una conversión?» , «¿Hay ciertos puntos en los que los usuarios están disminuyendo?» y así sucesivamente.
- 👍 Requiere un período mínimo de datos más corto que el MMM, lo que permite obtener información más rápida. Si bien la configuración requiere tiempo y recursos, una vez implementada, se ejecuta con un mínimo esfuerzo, rastreando automáticamente las interacciones de los usuarios y optimizando las campañas en tiempo real. La MTA basada en datos aprovecha los datos históricos y los datos de rendimiento de marketing, lo que minimiza los sesgos y da como resultado una atribución más precisa.
Limitaciones de la MTA
- 👎 Multi-Touch Attribution tiene dificultades para rastrear los canales fuera de línea. Existen algunas soluciones, como el uso de códigos QR o códigos promocionales específicos en las campañas offline, pero esto no está exento de limitaciones.
- 👎 Al igual que otros métodos de atribución, la MTA se ve afectada por las normas de privacidad de los últimos años (por ejemplo, el RGPD y las restricciones de seguimiento de iOS).
TL; DR: diferencias clave entre MMM y MTA

Entonces... ¿MMM contra MTA? ¿Qué herramienta de medición de marketing debería implementar? 🤔
Depende de en qué punto de su viaje hacia la tecnología de marketing se encuentra. Tu objetivos de marketing y datos disponibles determinará qué metodología implementar.
✔ Usa MMM si: Necesitas un visión holística a largo plazo de la eficacia del marketing, incluidos los canales online y offline.
✔ Usa MTA si: Quieres optimice las campañas digitales en tiempo real y realice un seguimiento de las interacciones específicas de los usuarios.
💡 ¿Nuestra recomendación? Un enfoque híbrido. Muchas marcas combinan MMM para la planificación estratégica y MTA para la ejecución táctica, lo que garantiza un marco de medición completo.
Finalizando
MMM y MTA proporcionan diferentes puntos de vista. Hemos ayudado a muchas empresas a integrar ambos enfoques para comprender mejor el impacto del marketing. Hemos descubierto que el mejor marco utiliza el MMM para obtener una visión general de cómo funciona su marketing y dónde invertir su presupuesto y su MTA para ajustar y optimizar sus campañas digitales en tiempo real. También recomendamos incorporar pruebas de elevación, ya que ayudan a garantizar que ambos modelos sean realmente precisos. Al combinar los conocimientos de los tres, puede crear una estrategia de medición sólida que sea a la vez fiable y escalable, lo que facilita la toma de decisiones inteligentes basadas en datos.
Puede parecer abrumador, ¡pero estaremos encantados de ayudarte! Cada historia de éxito comienza con buenos datos, a los que hemos ayudado recientemente Clip recorre su viaje desde los datos codificados hasta los basados en datos. Es lo que nos encanta hacer: ayudar a las empresas a implementar soluciones de datos y aprendizaje automático que tengan un impacto real en sus negocios.
👉 Ponte en contacto para iniciar su propio camino hacia soluciones basadas en datos.
.webp)
5 casos de uso para transformar su marketing en 2025
Introducción
Trabajar en marketing hoy en día puede ser tan emocionante como desafiante. Con tanto revuelo en torno a la inteligencia artificial (IA) y las innovaciones, es fácil que los profesionales del marketing se sientan abrumados por la enorme cantidad de posibilidades y no sepan por dónde empezar.
Sin embargo, la tecnología de marketing (MarTech) y la ciencia del marketing no son conceptos abstractos y no se trata solo de mantenerse al día con las tendencias:se trata de encontrar formas prácticas e impactantes de resolver los desafíos de marketing del mundo real e impulsar el crecimiento empresarial.
Esta entrada de blog tiene como objetivo desmitificar las soluciones de marketing al compartir casos de uso que abordan algunos de los problemas más apremiantes a los que se enfrentan los especialistas en marketing en la actualidad. Vamos a desglosar estos 5 casos de uso en partes manejables, destacando los desafíos que abordan, las soluciones disponibles y el posible impacto en su negocio. Los 5 casos de uso que vamos a analizar son:
- Medición y atribución de marketing incremental: Encuentre la combinación adecuada de soluciones de marketing para medir de manera eficaz la incrementalidad de sus esfuerzos publicitarios.
- Planificación y previsiones de medios: Prediga la eficacia de las inversiones en medios para asignar los presupuestos entre los canales y obtener el máximo retorno de la inversión.
- Optimización de medios de pago en línea: Aproveche las curvas de saturación y el rendimiento histórico para optimizar de manera eficiente las campañas digitales.
- Personalización de medios propios: Aproveche los modelos de aprendizaje automático para generar contenido basado en datos y estrategias de participación que aumenten el uso y los ingresos.
- Anuncios de Gen AI: Cree y optimice el contenido publicitario con inteligencia artificial, mejorando la personalización, la eficiencia y la escalabilidad de las campañas publicitarias.
Esperamos que algunos de estos desafíos surjan y que los casos de uso le den una mejor idea de cómo empezar a utilizar la ciencia y la tecnología del marketing para su empresa.
Los casos de uso
1) Medición y atribución incrementales del marketing
Desafío
Si bien se han producido algunos cambios entre la publicidad basada en el rendimiento y la publicidad de marca, existe una presión constante (y creciente) para justificar las inversiones en marketing. Entonces, ¿cómo pueden los profesionales del marketing medir un ROI claro en los recorridos complejos y multicanal de los clientes? ¿Cuál es la mejor manera de identificar dónde invertir el próximo dólar de marketing para garantizar un crecimiento gradual? Los modelos tradicionales de atribución de un solo toque suelen simplificar en exceso estas interacciones, dando un crédito desproporcionado al primer o al último punto de contacto y dejando a los profesionales del marketing con información incompleta. Los modelos de atribución multitáctil siguen enfrentándose a restricciones de privacidad.
En resumen: sin una atribución y medición efectivas, es difícil entender la incrementalidad. Es importante entender qué es lo que impulsa las conversiones para asignar los presupuestos de forma eficaz.
Solución
Si hay una tendencia clara en la medición, es avanzar hacia un marco de marketing incremental. Dependiendo de la etapa de marketing en la que se encuentre, habrá diferentes soluciones disponibles. Sin embargo, el objetivo final debe ser un enfoque holístico que combine la atribución multitáctil (MTA) basada en datos, el modelado de la mezcla de marketing (MMM) y las pruebas de impresión, ya que cada una de ellas proporcionará información diferente.
- Atribución multitáctil (MTA) basada en datos: Información granular y en tiempo real sobre la eficacia de los puntos de contacto para la optimización táctica en línea.
- Modelado de mezclas de marketing (MMM): Análisis de alto nivel y a largo plazo del impacto de las inversiones en marketing.
- Pruebas de elevación: Validación básica de MTA y MMM, midiendo el verdadero impacto incremental.
Para integrar de manera efectiva estos tres enfoques, las empresas deben usar MMM para establecer una base para la eficacia del marketing a largo plazo y la asignación del presupuesto, al tiempo que aprovechan la MTA para las optimizaciones tácticas en los canales digitales. Las pruebas de elevación deben realizarse con regularidad para validar y calibrar ambos modelos y garantizar la precisión de la medición. Al hacer referencias cruzadas continuas de los tres métodos, las empresas pueden aprovechar una estrategia de atribución que equilibre la precisión con la escalabilidad, lo que permite una toma de decisiones más inteligente basada en los datos.
📚 Lectura recomendada - El arte de asignar correctamente el ROI - Caso práctico de MercadoLibre: Cómo aprovechar el poder de la atribución multitáctil basada en ascensores - Piensa con Google | El manual de MMM
2) Planificación y previsión de medios
Desafío
Incluso con un marco sólido de medición y atribución, las previsiones lineales simples basadas en el rendimiento pasado ignoran la saturación de los canales, la estacionalidad y el verdadero impacto incremental, lo que a menudo conduce a una mala asignación de los presupuestos. Los equipos suelen utilizar hojas de cálculo para elaborar planes de gastos, lo que dificulta la generación de varios escenarios que puedan adaptarse a las tendencias diarias y semanales. Además, a menudo dividen los gastos de manera uniforme o utilizan estimaciones aproximadas, lo que genera ineficiencias. Además, las plataformas publicitarias cambian constantemente sus algoritmos y los costes siguen aumentando debido al aumento de la competencia, lo que dificulta la predicción del rendimiento. Incluso con un plan establecido, los gastos excesivos o insuficientes se producen debido a cambios inesperados en el rendimiento o cambios económicos, lo que requiere una recalibración constante para mantenerse en el buen camino.
Solución
Utilice los resultados del modelo de mezcla de marketing junto con los objetivos de rendimiento o gasto definidos por la previsión empresarial y de la demanda para modelar rápidamente escenarios automatizados y definir los objetivos de gasto y rendimiento de alto nivel (ROAS/CPA) para cada canal.
Aplicación y resultados
- Asignación presupuestaria optimizada — Aproveche los datos históricos de las tendencias de estacionalidad pasadas para redirigir el gasto de canales sobreatribuidos a canales de alto incremento, días o momentos de alto rendimiento.
- Planes de medios ajustables — Acelere la inversión de acuerdo con la predicción basada en datos del rendimiento de la campaña.
- Restricciones efectivas a nivel de campaña — Usa este plan y el rendimiento histórico de la campaña para estimar el mejor conjunto de restricciones que puedes establecer a nivel de campaña para maximizar los resultados de cada grupo.
3) Optimización de medios de pago en línea
Desafío
Una vez definido el plan de medios, la mayoría de los equipos de marketing establecen sus presupuestos y objetivos de ROAS/CPA, y luego dejan que las plataformas publicitarias se optimicen para ellos. El problema es que las plataformas no tratan a todos los anunciantes por igual; a veces, prefieren los anuncios de una marca por encima de los de otra, pero no es coherente. Esta falta de alineación significa que no puedes limitarte a «configurar y olvidar» tus campañas, sino que debes gestionarlas de forma activa para asegurarte de obtener el máximo rendimiento de tu inversión. En otras palabras, las complejas campañas multicanal que funcionan las 24 horas del día, los 7 días de la semana, necesitan más supervisión de la que es humanamente posible.
Solución

Un agnóstico,optimizador de campañas que te ayuda a gestionar los presupuestos y las ofertas en todos los canales, como Google Ads, Meta Ads y Google Analytics, todo en un solo lugar. Te permite agrupar las campañas en todos los canales, establecer objetivos de gasto y rendimiento (ROAS/CPA) y mantenerte al día con tu plan de medios. La plataforma predice cuándo las campañas podrían llegar a saturarse y sugiere ajustes en el presupuesto y la oferta para obtener los mejores resultados, y aplica los cambios automáticamente si así lo deseas. También monitorea el rendimiento en tiempo real, detectando y corrigiendo los gastos excesivos o insuficientes antes de que se conviertan en un problema.
En resumen, elimina las conjeturas en la gestión de campañas para que puedas maximizar el rendimiento con menos esfuerzo manual.
Aplicación y resultados
- Recomendaciones diarias para maximizar los ingresos — Optimiza las campañas y maximiza los resultados generales con una automatización inteligente que monitorea las campañas a lo largo del día, alertando o pausando automáticamente debido a las desviaciones de rendimiento. Según la frecuencia de las solicitudes y las variaciones en los gastos, los clientes han informado sobre ROAS aumentado entre un 5 y un 15%.
- Perspectivas multicanal avanzadas — Acceda a las curvas de respuesta de los anuncios de cada campaña para comprender la saturación y la eficacia marginal e identificar las oportunidades multicanal.
- Flujo de trabajo simplificado — La automatización reduce el tiempo de gestión de las campañas, lo que permite al equipo centrarse en las iniciativas estratégicas, y los clientes informan de un Reducción del 55% en el tiempo dedicado a la gestión de campañas.
📚 Lectura recomendada - Caso práctico: cómo funciona nuestro optimizador de medios de pago
- Cómo saber si está preparado para la automatización de medios de pago
- 10 preguntas frecuentes sobre nuestro optimizador de medios de pago
- Por qué la optimización del presupuesto diario aumenta el ROAS marginal
4) Personalización de medios propios
Desafío
Las empresas con medios propios suelen tener dificultades para lograr una mayor participación porque captar la atención en un espacio digital abarrotado es más difícil de lo que parece. El simple hecho de tener acceso a una audiencia no garantiza el impacto; el desafío radica en transmitir el mensaje correcto, en el momento correcto y de la manera correcta para influir en el comportamiento. Muchas marcas confían en una comunicación genérica y única para todos, que no responde a las preferencias individuales.
En resumen: sin personalización, información sobre el comportamiento y un calendario estratégico, los mensajes pueden parecer irrelevantes, lo que lleva a una baja participación y adopción del servicio.
Solución
Desarrollamos marcos de recomendación integrales utilizando modelos de aprendizaje automático para predecir la propensión de los usuarios a utilizar servicios de plataforma específicos. Este sistema adaptó las recomendaciones en función del tiempo de entrega, la interacción del canal, la relevancia del servicio y el contenido de los mensajes.
- Modelo de propensión — Analice los datos históricos de actividad del vendedor y de la plataforma para identificar los servicios clave que es más probable que utilice cada vendedor.
- Motor de recomendaciones — Aproveche los datos históricos para identificar qué mensaje enviar, cuándo y a través de qué canales para impulsar las transacciones de la plataforma.
- Generación de mensajes de Gen AI — Genere rápidamente variaciones para los mensajes principales para aumentar aún más la participación.
Aplicación y resultados
- Mayor participación de los usuarios y adopción del servicio — Al predecir la probabilidad de que cada usuario interactúe con servicios específicos, el sistema ofrece recomendaciones personalizadas en el momento óptimo y a través del canal correcto, lo que lleva a tasas de conversión más altas y a un mayor uso de la plataforma.
- Ejemplo: Un proyecto similar llevó a Incremento nominal del 4% en vendedores que eligen MercadoPago como su plataforma principal, creciendo desde Del 6% al 10%. Además, la implementación de las mejores prácticas de monitoreo permitió el seguimiento métrico en tiempo real a través de paneles fáciles de usar, optimizando aún más el rendimiento y la toma de decisiones de la plataforma.
- Eficiencia de marketing optimizada — Con la segmentación basada en el aprendizaje automático, los recursos se asignan de manera más eficaz, lo que reduce el desperdicio de impresiones y los mensajes irrelevantes y, al mismo tiempo, maximiza el impacto de cada comunicación.
- Mayor retención y crecimiento de los ingresos — Las recomendaciones personalizadas mejoran la satisfacción de los usuarios al ofrecer ofertas más relevantes y oportunas, aumentar la lealtad de los clientes, la participación en el bolsillo y los ingresos generales, al tiempo que minimizan la pérdida de clientes.
📚 Lectura recomendada - Estudio de caso: La ventaja de AdTech: aumentar la base de clientes de Mercado Pago
5) Anuncios de generación de IA
Desafío
Uno de los mayores desafíos del marketing es mantenerse al día con la demanda de anuncios nuevos y de alta calidad en un panorama competitivo y dinámico. La creación de anuncios tradicionales es lenta y requiere muchos recursos, con ciclos de revisión prolongados y variaciones limitadas. Los equipos de marketing que se dedican a promocionar grandes ficheros de productos desean que sus mensajes sean tan dinámicos como sus estrategias, por lo que es necesario acelerar la entrega de anuncios y promociones especiales, pero trabajar con diseñadores e incluso con equipos de diseño internos puede resultar costoso y llevar mucho tiempo.
Solución

Con nuestros anuncios gráficos de generación AI, cualquier persona, independientemente de sus habilidades técnicas o de diseño, puede generar anuncios de alta calidad con imágenes personalizadas, descripciones de productos y clasificaciones precisas.
- La mejor selección de productos — Los mejores productos se seleccionan en función de criterios que favorecen el rendimiento (vistas, ventas, etc.), la representación en la tienda y los criterios estéticos (calidad de imagen, falta de fondo, etc.).
- Descripción y aviso — Las características del producto se incorporan a un modelo de IA que describe una escena relacionada con el uso y destaca los detalles que complementan el producto y su ubicación.
- Antecedentes y composición — Un modelo generativo crea una escena de fondo, mientras que un modelo de visión artificial analiza la composición y coloca el elemento en la parte superior para crear un arreglo armonioso.
- En pintura — Por último, un modelo de IA mejora la imagen compuesta mediante la pintura, mejorando detalles como las sombras, la iluminación y los reflejos.
Producción/Impacto esperado
- Mayor eficiencia — 1000 veces más rápido creación de anuncios; la producción automática permite un alto rendimiento con un mínimo de recursos asignados.
- Costos más bajos — Al reducir el presupuesto de diseño requerido, los costos generales de producción se reducen significativamente.
- CTR más alto — Una renovación más rápida de los anuncios reduce el riesgo de fatiga publicitaria, lo que permite que los clientes se interesen más fácilmente. Algunas marcas han visto El CTR aumenta hasta un 30%.
📚 Lectura recomendada - Obtenga más información sobre nuestras soluciones de IA de generación
- Casos prácticos de Amazon Web Services | GenAds: un nuevo servicio de creación de imágenes de productos basado en inteligencia artificial - Estudio de caso | GenAds para MercadoLibre
Otras aplicaciones y soluciones de marketing personalizadas
¿No estás seguro de si se aplican a tu empresa? ¿Tiene otros desafíos que le gustaría abordar? Reserva una llamada con nosotros para hablar con uno de nuestros fanáticos de los datos

Rediseñando los medios minoristas para Mercado Libre con GenAi

Introducción
Mercado Libre, AWS y nosotros unimos fuerzas para abordar el desafío de producir anuncios publicitarios de alto rendimiento con inteligencia artificial generativa (Gen AI) para decenas de miles de vendedores más pequeños. Con Amazon Bedrock, Amazon S3 y Amazon DynamoDB, desarrollamos GenAds, una solución innovadora que automatiza la creación de imágenes de productos atractivas, agiliza el proceso para los vendedores y mejora su presencia en el mercado con la IA que genera imágenes. A través de GenAds, Mercado Libre ayudó a los pequeños vendedores a generar imágenes para publicidad, lo que permitió a los vendedores de todos los tamaños atraer clientes, aumentar las tasas de clics (CTR) en un promedio del 25% e impulsar las ventas de manera efectiva.

La empresa
Mercado Libre es el ecosistema de comercio y pagos en línea más grande de América Latina, que opera en 18 países y ofrece soluciones integrales en toda la cadena de valor del comercio electrónico.
El desafío
En el comercio electrónico, el impacto visual de las imágenes de los productos suele ser el factor decisivo para el éxito de una venta. Las imágenes de alta calidad moldean significativamente la experiencia de un cliente potencial, pero crear anuncios gráficos atractivos sigue siendo un desafío para muchos proveedores. Es un proceso que exige tiempo, experiencia y recursos.
Esto incluye comprender la personalidad del comprador para diseñar y producir varias versiones de imágenes promocionales. En el caso de las pequeñas y medianas empresas (pymes), los presupuestos y los recursos limitados suelen impedir que accedan a agencias profesionales que podrían mejorar las promociones de sus productos. Muchos vendedores también subestiman el poder de los banners bien diseñados para impulsar la visibilidad y las ventas.
Teniendo en cuenta que el 80% de los vendedores de Mercado Libre son pymes, buscaban una solución diseñada para empoderar a las pymes y acelerar su crecimiento en la plataforma a través de sus productos publicitarios. Esta innovación llega en un momento en que la publicidad digital está en auge y se prevé que crezca un 6,5% en 2024 hasta alcanzar los 442.600 millones de dólares, lo que representa el 58,8% de la inversión publicitaria mundial. Los medios minoristas están a la vanguardia de este crecimiento, con una impresionante tasa de crecimiento anual compuesta (CAGR) del 17,2% en tres años.
Se espera que solo el gasto en medios minoristas aumente un 10,2% este año y un 10,5% el próximo, hasta alcanzar los 141 700 millones de dólares y representar el 13,6% del gasto total en publicidad (fuente: Dentsu and Mobile Marketing Magazine). En este panorama próspero, soluciones que mejoran el rendimiento y las métricas de los anuncios no solo son relevantes— son esenciales para los vendedores que desean mantenerse competitivos y tener éxito .
Se prevé que la publicidad digital crezca un 6% en 2024, hasta alcanzar los 442 000 millones de dólares, y los medios minoristas crecerán a una impresionante tasa compuesta anual del 17% en los próximos tres años.
Solución | GenAds: un nuevo servicio de creación de imágenes de productos basado en inteligencia artificial
Trabajamos en estrecha colaboración con Mercado Libre para desarrollar una solución de vanguardia que agilizara la creación de imágenes de productos de alta calidad para sus vendedores. Aprovechando la sólida infraestructura y las herramientas de inteligencia artificial de AWS, las empresas colaboraron para crear GenAds, una herramienta innovadora basada en la inteligencia artificial que permite a los vendedores pequeños y a largo plazo salir rápidamente al mercado con listados de productos impactantes desde el punto de vista visual.
Estas son algunas imágenes creadas con GenAds.














Cómo funciona GenAds
Mercado Libre inicia el proceso preseleccionando a los vendedores y sus productos utilizando métricas de rendimiento y popularidad. De este grupo inicial, los productos se seleccionan aún más con fines publicitarios. Al aprovechar el modelo de generación de imágenes de Stability AI, Stable Diffusion, en Amazon Bedrock, la herramienta produce imágenes contextualizadas que colocan los productos sobre fondos visualmente atractivos. También ajusta detalles clave como los reflejos y las sombras para lograr un acabado de calidad profesional.
Solo las imágenes visualmente más cautivadoras y técnicamente precisas pasan la revisión final y cumplen con los estrictos estándares publicitarios, como la alta resolución y el recorte adecuado. Este proceso automatizado no solo alivia la carga para los vendedores, sino que también acelera la creación de anuncios impactantes, lo que ayuda a los vendedores de Mercado Libre a captar la atención de los clientes y triunfar en el competitivo campo del comercio electrónico.

GenAds agiliza la creación de anuncios para los vendedores del mercado. Los vendedores pueden publicar artículos y optar por mostrar anuncios con banners generados automáticamente. Cada semana, los fondos basados en categorías se generan mediante Stable Diffusion a través de Amazon Bedrock, se almacenan en Amazon Simple Storage Service (Amazon S3) y se indexan en Amazon DynamoDB. Todos los días, un mecanismo de selección identifica los objetos más populares y visualmente atractivos, y el modelo Claude 3 Sonnet de Anthropic crea instrucciones para combinar estos objetos con los fondos, formando pancartas que se almacenan de forma similar. Por último, una API permite a la interfaz recuperar y mostrar estos banners para las propuestas de campañas publicitarias.
Resultados

Si quieres obtener más información sobre este caso y sobre cómo diseñamos esta solución con nuestro experto #DataNerds, reserve una llamada con nosotros y estaremos encantados de contarte más.
.webp)
Dominar los proyectos de datos: perspectivas de consultoría estratégica (Parte I)
Índice
👉 Objetivo
👉 Una pequeña reflexión sobre la transformación digital
👉 Tendencias actuales en los proyectos de datos
Objetivo
Equilibrar la estrategia empresarial y la experiencia técnica es la clave para el éxito de los proyectos de datos. Los consultores estratégicos deben integrar metodologías sólidas y tecnologías de vanguardia con un conocimiento profundo de las necesidades empresariales para impulsar iniciativas impactantes que ofrezcan un valor significativo.
Este artículo tiene como objetivo proporcionar una guía completa sobre consultoría estratégica para proyectos de datos. Si es un profesional de datos, consultor, gerente de proyectos o líder empresarial y se pregunta cómo funciona la consultoría estratégica, este artículo es para usted. Queremos compartir nuestra visión de los factores y componentes que podrían conducir a proyectos de datos efectivos e impactantes.
La idea es brindar nuestra perspectiva sobre los puntos más importantes para ofrecer adecuadamente una consultoría estratégica sobre proyectos de datos, tales como:
- El papel de la consultoría estratégica: Comprender las necesidades empresariales y alinearlas con las tendencias actuales, y luego generar las soluciones que mejor se adapten.
- Equilibrar los componentes empresariales y técnicos: Descripciones de los aspectos a tener en cuenta en esas partes.
- Enfoques estratégicos: Aprovechar las metodologías y la importancia de los registros comprobados para tomar lo que importa.
- Direcciones e innovaciones futuras: Vigilar no solo la solución de los problemas actuales, sino también la forma en que las tecnologías van a evolucionar y la forma de aprovechar las oportunidades.
Entender el paisaje
Para implementar de manera efectiva un proyecto de datos y ayudar a una empresa a crecer con información procesable, primero debe comprender el negocio al que se dirige. Esto se logra mediante diferentes procesos que implican analizar en profundidad las necesidades de la empresa, conocer cuáles son los puntos débiles y cómo se puede implementar una infraestructura de datos para resolver sus problemas y, al mismo tiempo, determinar cómo afectará esa solución a la empresa durante y después de su implementación. Es un viaje largo, pero una vez hecho, vale la pena. Incluso las organizaciones que soliciten el sistema se conocerán mejor a sí mismas cuando lleguen al final. Analicemos el panorama actual en lo que respecta a la consultoría estratégica en proyectos de datos y veamos cuáles son las principales demandas de la industria.

Una pequeña reflexión sobre la transformación digital
Teniendo en cuenta el panorama actual, hay algo que decir sobre la transformación digital. Hemos visto a varios investigadores decir que la punta del iceberg es la transformación digital.
Los proyectos que implican la transformación digital suelen encontrar tanto oportunidades como desafíos importantes. Estas iniciativas suelen requerir la modernización de los sistemas heredados, la integración de fuentes de datos dispares y la implementación de tecnologías avanzadas, como la inteligencia artificial y las plataformas en la nube. Si bien el potencial de innovación y aumento de la eficiencia es alto, el éxito depende de un equilibrio efectivo entre los objetivos empresariales y los requisitos técnicos. La consultoría de datos estratégicos desempeña un papel clave a la hora de garantizar que los proyectos se alineen con los objetivos de la organización, gestionen las expectativas de las partes interesadas y aborden las complejidades del gobierno, la seguridad y la escalabilidad de los datos. Un enfoque integral, que combine la experiencia técnica con una estrategia empresarial clara, es esencial para aprovechar todo el potencial de los esfuerzos de transformación digital.
Uno de los factores clave que nos distingue en la consultoría de datos estratégicos es nuestro compromiso con un enfoque holístico. No nos limitamos a abordar el proyecto de datos en sí, sino que nos centramos en la empresa que lo respalda, entendiendo su panorama único: sus capacidades, tecnologías y equipos. Nuestro objetivo es tender puentes entre los datos y la estrategia empresarial, garantizando la alineación con los objetivos de la organización. Si esto significa guiar a la empresa en el proceso de transformación digital para potenciar al máximo sus datos, aceptamos ese desafío y los acompañamos en cada paso del camino.

Tendencias actuales en los proyectos de datos
El seguimiento de todos los avances e innovaciones en los aspectos de los datos hoy en día es un trabajo titánico. Por eso hemos seleccionado una fuente seleccionada para hablar sobre las tendencias. El Instituto de Inteligencia Artificial Centrada en el Ser Humano de la Universidad de Stanford en su Informe sobre el índice de IA 2024 revela cómo las empresas y los países están invirtiendo en proyectos de IA, destacando cómo la inversión en IA generativa se disparó tras el auge de los LLM, en una de sus conclusiones.

Dirigido por LLM y GeneI la mayoría de los proyectos de datos requieren soluciones de extremo a extremo, incluidos diseños de ingeniería y arquitectura adecuados para respaldarlos. Desglosándolos por casos de uso, hay algunas ideas interesantes de este informe:

Las infraestructuras en la nube para apoyar los proyectos de GenAI también están cobrando impulso debido a los recursos computacionales necesarios para esos fines y a la enorme cantidad de datos que los involucran. He aquí algunas ideas:

En conjunto, los temas más populares en el panorama de los datos son:
- Inteligencia artificial y aprendizaje automático: Las industrias están invirtiendo fuertemente en IA para mejorar la toma de decisiones y la automatización, centrándose en modelos sofisticados como los modelos de lenguaje grande (LLM) y la IA generativa.
- Democratización de datos: Hacer hincapié en hacer que los datos sean accesibles y utilizables para los usuarios no técnicos mediante el análisis de autoservicio. La gobernanza y la alfabetización están aumentando.
- Migración a la nube: Un cambio cada vez mayor a las plataformas en la nube para aumentar la escalabilidad, la flexibilidad y la rentabilidad.
- Privacidad y seguridad de los datos: Priorizar una gobernanza de datos sólida y el cumplimiento de normativas como el RGPD y la CCPA para evitar incidentes como las consecuencias de Crowdstrike en Windows Update o las filtraciones de datos relacionadas con información confidencial.
- Procesamiento de datos en tiempo real: La creciente necesidad de análisis en tiempo real para respaldar la toma de decisiones rápidas y basadas en datos mediante tecnologías de procesamiento de flujos.
Afortunadamente, tenemos un historial bastante probado de casos de uso desarrollados
- Migraciones exitosas: En los últimos años, nuestro equipo ha migrado numerosos clientes de la infraestructura local a las plataformas en la nube, lo que ha permitido mejorar el rendimiento, la escalabilidad y el ahorro de costos.
- Base de clientes diversa: Nuestra experiencia abarca varios sectores, incluidos los de finanzas, telecomunicaciones, tecnología publicitaria, tecnología comercial y venta minorista, lo que demuestra nuestra capacidad para adaptar las soluciones de nube a las necesidades específicas de la industria.
- Estrategias a medida: Comenzamos con una fase exhaustiva de evaluación o descubrimiento de la infraestructura de datos y los objetivos comerciales existentes de nuestros clientes para desarrollar una estrategia de migración a la nube personalizada que se alinee con sus objetivos.
- Mitigación de riesgos: Nuestro equipo identifica los posibles riesgos y desafíos con antelación y crea un plan de gestión de riesgos sólido para garantizar una transición sin problemas.
- Integración perfecta: Nuestro equipo garantiza una integración perfecta de los servicios en la nube con los sistemas existentes, lo que permite a los clientes aprovechar las ventajas de la computación en nube sin interrumpir sus operaciones.
- Profesionales certificados en la nube: Nuestro equipo incluye expertos certificados en la nube que dominan AWS, Databricks, GCP, Astronomer y otras plataformas líderes, lo que garantiza que utilizamos las mejores herramientas y prácticas para cada migración.
- Tecnologías avanzadas: Empleamos tecnologías de vanguardia, como la computación sin servidor, para mejorar el rendimiento y la escalabilidad de la nube.
- Asignación optimizada de recursos: Ayudamos a los clientes a optimizar sus recursos en la nube, reduciendo los gastos innecesarios y maximizando el rendimiento y la eficiencia.
Demanda de la industria
Los proyectos de datos de tendencias destacan los siguientes aspectos clave:
- Habilidades y experiencia: Gran demanda de profesionales con experiencia en inteligencia artificial, aprendizaje automático, ingeniería de datos y ciencia de datos, con dominio de lenguajes de programación, plataformas en la nube y tecnologías de big data.
- Tecnologías y herramientas: Python y SQL siguen siendo los lenguajes de programación dominantes, y Tableau y Power BI lideran la visualización de datos. En cuanto a los servicios en la nube, AWS, Azure y GCP siguen siendo las principales plataformas para soluciones de datos escalables. En el ámbito de la IA, los modelos de grandes lenguajes (LLM), como ChatGPT (OpenAI) y Llama (Meta), están impulsando avances en el procesamiento del lenguaje natural, mientras que Midjourney está ganando reconocimiento en las tareas de visión artificial. Hugging Face también se está convirtiendo en un eje central para la innovación global en inteligencia artificial, al reunir una amplia gama de modelos y herramientas de inteligencia artificial impulsados por la comunidad.
- Metodologías: Aumento de la adopción de Agile y DevOps para el desarrollo colaborativo e iterativo y la entrega continua.
Síguenos en LinkedIn ¡y estad atentos a la segunda parte!
.webp)
Cuándo no usar la generación de IA
👉 La generación AI resuelve mi problema, ¿puedo usarla?
👉 Algunos buenos casos de uso para la generación de IA
Surfeando en torno al bombo
Un poco de presagio
Los avances recientes en la IA han brindado al público en general una visión casi mística sobre lo que es posible con la tecnología actual. Los programadores y otros técnicos no son una excepción fenómeno. Esto no es malo; incluso diría que es algo bueno.
Desde el punto de vista industrial, la situación es bastante similar. Todo el mundo quiere sumarse al tren de la generación de IA, incluso cuando hay otras soluciones estándar o más sencillas disponibles. Esto puede deberse a diversas razones: falta de conocimientos profundos, falta de problemas bien estudiados o simplemente exageraciones exageradas. Esta mentalidad puede obstaculizar los negocios en más formas de las que cree, y es posible que se pierda los beneficios reales de esta nueva tecnología. Por eso, en este artículo, presentamos: ¿Cuándo (no) usar Gen AI? Qué hacer y qué no hacer al usar la IA generativa cuando realmente agrega valor.
Los LLM y lo que no sirven
Los LLM (modelos de lenguaje grande) se pueden usar de diversas maneras para múltiples aplicaciones. Pueden programar, escribir anuncios, diseñar planes de acción para secuencias complejas de operaciones e incluso responde a tu llamada telefónica. Sin embargo, no deben usarse como máquinas de oráculo sabelotodo, especialmente para problemas más simples. Estos son algunos ejemplos:
- No utilices modelos de lenguaje de IA como ChatGPT para categorizar a los clientes. Los métodos establecidos basados en datos, basados en sus datos, son más confiables y se adaptan mejor a las necesidades específicas de los clientes y los matices locales. ChatGPT se basa en las tendencias generales, lo que puede llevar a tomar decisiones equivocadas sin un ajuste personalizado.
- Evite el uso de herramientas de IA generativa para hacer predicciones, como establecer un rango de precios ideal para los productos. Estas herramientas no están diseñadas para eso. Los métodos tradicionales de análisis de datos, como los modelos estadísticos establecidos, como Random Forest, o los métodos de optimización, siguen siendo fiables y podrían adaptarse mejor a tus necesidades.
Los LLM también son muy caros, ya que requieren bastante procesamiento en comparación con los métodos más tradicionales. ¿Tiene sentido desde un punto de vista empresarial utilizar esta tecnología?
La generación AI resuelve mi problema, ¿puedo usarla?
¡Sí! ¿Pero es la mejor solución? ¿Es la más barata? Es posible que se dé cuenta de que su problema se puede resolver mejor con métodos más tradicionales. Estos son algunos ejemplos reales:
Uso de Gen AI para detectar objetos
Tomemos, por ejemplo, el reconocimiento de objetos en un vídeo. Los nuevos enfoques modernos implican el uso de LLM multimodales para detectar cosas en los vídeos. Este tipo de modelos son increíblemente flexibles; se pueden usar para comprender escenas complejas. Sin embargo, si solo te preocupa, por ejemplo, detectar personas en un vídeo, esto no es lo ideal. En cierto modo, el modelo lo hará, pero será más lento, menos predecible y más caro.
Supongamos, por ejemplo, que utiliza llamadas a la API GPT-4 para un vídeo con una resolución de 512 x 512 y 30 fps. Procesar cada fotograma costaría alrededor de 2,20 dólares por minuto. Por otro lado, si utilizamos métodos más tradicionales para la detección de objetos, obtenemos un coste (si hacemos una estimación aproximada) de unos 0,0007$ por minuto (3000 veces más barato por minuto, cinco órdenes de magnitud). Podríamos utilizar algunos trucos para reducir costes, como procesar cada enésimo fotograma, pero ese no es el problema. **Debemos usar la herramienta adecuada para el problema. **
Uso de los LLM como bots de decisión sencillos de «si A, entonces B»
Un caso de uso muy natural de los LLM es como bots. Este es un excelente caso de uso; sin embargo, los LLM tienen sus propios problemas que quizás debas tener en cuenta. No son confiables, necesitan barandas, tienen una alta latencia y su ejecución a gran escala es cara. Su mayor fortaleza también puede ser su debilidad: su flexibilidad. ¡Los bots tradicionales del tipo «si A, haz B» pueden ser exactamente lo que necesitas! En muchos casos, en realidad no necesitas ni deseas que tu bot gestione todas las solicitudes posibles de los usuarios. Cosas como la reserva de hotel siguen siendo simples y llanamente robots de la vieja escuela. No es necesario reinventar la rueda. Son rápidos, fáciles de implementar y tienes comportamientos garantizados. Ten en cuenta que es posible combinar bots tradicionales y basados en LLM para obtener lo mejor de ambos mundos.

Algunos buenos casos de uso para la generación de IA
Hasta ahora, hemos revisado algunos casos no tan ideales para la generación de IA; sin embargo, hay algunas posibilidades interesantes que se abren gracias a estas herramientas. Estos son algunos casos de uso realmente razonables para la generación de IA. Por supuesto, estos son solo algunos casos comerciales que hemos visto. Esto no debería impedirle probar nuevos casos de uso. Ya hemos hablado del futuro en una publicación reciente. Dicho esto, he aquí un par de ejemplos para transmitir de qué estoy hablando:
Consulta de conjuntos de datos y grandes bases de conocimiento mediante lenguaje natural
Los LLM son muy buenos para procesar y estructurar grandes cantidades de texto. Por ejemplo, puede combinar los métodos tradicionales de búsqueda en bases de datos con los LLM, lo que permite a los clientes interactuar con sus datos utilizando un lenguaje natural sin necesidad de formación adicional. Un buen ejemplo de esto es Rufus de Amazon, un bot que ayuda a los clientes a obtener más información sobre sus productos y a realizar mejores búsquedas. Los métodos más antiguos no pueden hacer esto, o al menos no con esta calidad y flexibilidad.
Generación automática de contenido
Los anuncios, tanto los basados en texto como en imágenes, son candidatos claros para la IA generativa, ya que ofrecen capacidades que los métodos más antiguos no podían lograr. Esto incluye la creación de variantes de anuncios con mensajes específicos o la localización de contenido para diferentes regiones. La edición de imágenes también se beneficia considerablemente de la IA generativa, ya que permite crear automáticamente anuncios alineados con la marca para tus productos.

Comprensión situacional compleja
Los métodos más antiguos podrían captar aproximadamente la esencia de algunos medios. El análisis de opiniones, por ejemplo, permite clasificar la dirección en la que se inclina un texto en relación con un tema, como una agenda política.
Hay muchos algoritmos simples y complicados para hacer esto. Sin embargo, cuando se trata de sutileza, las técnicas modernas de inteligencia artificial de la generación 1 son las más importantes. Si tu caso práctico requiere entender pequeñas cosas que implican algún tipo de comprensión del mundo, los LLMs y similares pueden ser para ti.
La generación de inteligencia artificial puede ayudar cuando no tienes suficientes datos
Este es un uso particularmente sofisticado de la generación de IA (especialmente los LLM). Supongamos que se encuentra en uno de esos casos en los que un enfoque tradicional funcionaría. Sin embargo, ¿qué pasa si no tiene los datos necesarios para que funcione bien o no funcione? Los modelos de IA de última generación aprovechan una enorme cantidad de conocimientos generales y, si bien no son específicos para su aplicación, pueden tener conexiones con ella. Estas herramientas se pueden utilizar para generar datos sintéticos para otros modelos. Solo utilizamos un LLM como herramienta de formación, y seguiríamos utilizando nuestros modelos baratos y rápidos para la inferencia. También podemos ser más rápidos y usar directamente un LLM previamente entrenado como solución para nuestra tarea, al menos hasta que obtengamos más datos.
Finalizando
Los métodos modernos prometen buenos resultados con pocos o ningún dato de entrenamiento, pero no son (todavía) una solución superior a los métodos estándar para todos los problemas habituales. Todavía no son el sustituto más avanzado de nuestra bolsa de trucos, sino más bien una nueva herramienta que incorporar.
Esperamos que este artículo lo ayude a navegar más allá de las expectativas y ver los avances. Deberíamos usar la IA cuando sea mejor que las técnicas anteriores o para un caso nuevo que sea imposible sin ella. Después de todo, las nuevas herramientas siempre deben ampliar lo que podemos hacer, no reducirlo.
.webp)
El arte de asignar correctamente el ROI
Redes de medios minoristas - Parte IV
👉 ¿Por qué es importante la atribución?
👉 ¿Cómo ayudan los RMN a la atribución?
Introducción
En nuestras tres publicaciones anteriores, describimos un descripción general de las ventajas y desventajas de las redes de medios minoristas (RMN), sumergiéndose en dos formatos de anuncios específicos (contenido patrocinado y publicidad gráfica) y su publicidad, sus funciones y sus ventajas.
Al principio de la serie, hicimos hincapié en cómo cada parte de un RMN se puede utilizar para impulsar un aumento en las ventas. En esta publicación, analizaremos las formas eficaces de medir este aumento y, en general, la eficacia del marketing online. Esto plantea la pregunta:
¿Cómo podemos evaluar el impacto de las campañas publicitarias en las ventas reales?
Aquí es donde entra en juego la atribución. La atribución es el proceso de vincular las ventas a un único RMN de impresiones de anuncios (o, más generalmente, a puntos de contacto) con un RMN único (o incluso con varios). Es un componente clave a la hora de medir el incremento real de ventas de las campañas, y no el ruido.
¿Por qué es importante la atribución?
Al medir el retorno de la inversión publicitaria, debes poder saber qué anuncios generaron ingresos. Después de todo, la publicidad es un negocio como cualquier otro, y cada vez que inviertas dinero, querrás saber cuánto ROI genera. Por lo tanto, incluso en situaciones en las que no haya datos, es necesario atribuir las ventas a la fuente correcta para medir el rendimiento de una campaña y optimizar los presupuestos entre ellas. Además, dado que los artículos de línea específicos y/o los productos patrocinados se pueden medir de forma individual, la optimización dentro de una sola campaña puede basarse en una atribución precisa.
Una buena metodología de atribución no solo ayuda a medir el retorno de la inversión, sino que también puede ser una poderosa herramienta analítica o insumo. Por ejemplo, es posible que algunos productos respondan mejor a una ubicación determinada (por ejemplo, los anuncios de inicio) que otros. Si atribuyes erróneamente las conversiones a los anuncios que aparecen en la parte inferior del recorrido del cliente (por ejemplo, contenido patrocinado al publicar una búsqueda), acabarás gastando menos de lo esperado en el verdadero generador. En este ejemplo concreto, la oportunidad perdida es grande, ya que el banner de la página de inicio probablemente generará un tráfico mayor y más diverso que los resultados de búsqueda específicos.
Los datos correctamente atribuidos marcan la diferencia a la hora de comparar mensajes o creatividades para distintos tipos de canales o usuarios. En cualquier prueba A/B para diferentes estrategias de redacción se producirán errores en la asignación de los factores de ventas, ya que los resultados pueden reflejar efectos que no son reales en los grupos de prueba, sino más bien el ruido que genera la atribución errónea. Llegados a este punto, está claro que afirmar con confianza»estas ventas se pueden rastrear hasta estos anuncios«es esencial tanto para analizar financieramente las campañas como para obtener información de ellas.
¿Cómo se debe atribuir?
Ahora que hemos establecido por qué la atribución es esencial para una gestión eficiente de la estrategia publicitaria, desde el punto de vista de los anunciantes, la siguiente pregunta es: ¿cómo debemos atribuir?
Cuando se trata de comprender los viajes de conversión de los clientes, la verdad es que no existe una fórmula mágica. Las diferentes etapas del crecimiento empresarial pueden requerir diferentes modelos de atribución. Las empresas en fase inicial pueden salirse con la suya centrándose solo en uno o dos canales de comercialización y tratando de sobresalir en ellos. Sin embargo, las empresas medianas y grandes necesitan un sistema de atribución más complejo, ya que no pueden confiar únicamente en el seguimiento digital de unos pocos canales. Se ocupan de muchos de ellos y son de naturaleza diferente: las publicaciones de personas influyentes patrocinadas en las redes sociales son mucho más difíciles de rastrear que los anuncios gráficos típicos. Elegir el modelo de atribución adecuado es un tema complejo. Empecemos por describir las dos metodologías más sencillas que utilizan las empresas para atribuir: la atribución al último clic y la atribución al primer clic.
Atribución al último clic
Supongamos que estás llevando a cabo una campaña de contenido patrocinado, en la que publicas un conjunto de elementos que pagan por aparecer en las posiciones de los resultados de búsqueda relevantes. Ahora, imagina que un cliente hace varias búsquedas. Aparece el producto promocionado. El cliente hace clic una o más veces en el anuncio. Finalmente compran el producto. Este modelo indicará que la venta anterior debe atribuirse exclusivamente al último clic, siempre y cuando la venta se haya realizado poco después de que se produjera el clic (por ejemplo, un período de siete días). En este enfoque, la venta se «atribuirá» únicamente al último clic, sin tener en cuenta cualquier otra contribución al recorrido del usuario.
Atribución en el primer clic
La atribución al último clic es una de las muchas que se rigen por una regla estricta. Otro ejemplo, aunque menos común, es la atribución en el primer clic. Su mayor fortaleza es su facilidad de interpretación y comprensión. La simplicidad, como se mencionó anteriormente, es relativa a otros modelos, ya que, incluso en estos casos, las necesidades de seguimiento son enormes. Incluso en estos esquemas simples, por lo general, se debe establecer un mecanismo de seguimiento en línea por evento y los medios para vincular a usuarios específicos con estos datos. Esto aumenta la complejidad en muchos frentes, por ejemplo, el cumplimiento de los requisitos de privacidad. Sin embargo, la principal desventaja sale a la luz tan pronto como nos damos cuenta de que los clics no son la única interacción relevante que un usuario puede tener con los anuncios de productos.
Atribución multitáctil
Permanezcamos en nuestro entorno de contenido patrocinado. ¿Qué pasa si el anuncio se muestra varias veces al mismo usuario, pero nunca se hace clic en él? Luego, según la navegación, el sitio recomendó el producto. Finalmente, el usuario llega a una página de destino y la compra esta vez. ¿Deberíamos considerar que la publicidad no tuvo ningún efecto, solo por la falta de clics? Podríamos tener una segunda interacción posible: la de las impresiones de los anuncios. Esto permite una atribución más complicada. Incluso en la ruta más sencilla (una impresión, un clic, una venta), la atribución se puede dividir entre interacciones (normalmente conocidas como puntos de contacto). Se pueden añadir puntos de contacto aún más complejos, ya que no todo ocurre en un mismo canal, formato o dispositivo; puede haber una ruta con el banner de inicio de la marca, luego un anuncio patrocinado, un clic y, por último, una venta.
Para estos casos en los que se producen varios efectos entre canales e intracanal en una venta determinada, se desarrollaron metodologías para la atribución multitáctil. Las primeras utilizaban reglas un tanto rígidas: el enfoque lineal asignaba una proporción igual de la venta a cada punto de contacto con el que el usuario interactuaba; el enfoque en forma de U daba más importancia a la primera y la última interacción y dividía el resto entre los puntos de contacto restantes. Los enfoques basados en el tiempo, un poco más sofisticados, asignan más importancia a los puntos de contacto que se producían más cerca del evento de venta que a los que se producían antes. Por último, existe un desarrollo vanguardista con una atribución basada en datos. Los modelos complejos basados en datos (como las redes neuronales o los enfoques de clasificación jerárquica) obtienen puntos de contacto y eventos como datos de entrada y dan crédito a una venta determinada como resultado.
En este punto, debe quedar claro que no hay una respuesta única a la pregunta de «cómo se debe atribuir». Por el contrario, muchos enfoques posibles compiten entre sí, cada uno con sus propios sesgos y ventajas, pero todos requieren esfuerzos de ingeniería no triviales para lograr un seguimiento eficiente.
También hay que tener en cuenta que un modelo de atribución como el del último clic sobrevalora los canales que están «al final del embudo» (los que es probable que un cliente vea justo antes de comprar) y subestima los que están en la parte superior del embudo, mientras que el primer clic hace exactamente lo contrario. Aunque la atribución multitáctil intenta solucionar este problema, es importante tener en cuenta que todos los métodos de seguimiento digital describen la correlación, pero no implican ninguna relación de causalidad entre las impresiones o los anuncios en los que se hace clic y las ventas.
Combinación de metodologías de medición
Es posible que se necesite una combinación cuidadosamente diseñada de seguimiento, experimentos, encuestas y modelos para medir correctamente la eficacia del marketing. En Mutt, recomendamos combinar la atribución en línea con el modelado de la mezcla de marketing (MMM) y los estudios de crecimiento e incrementalidad para obtener una imagen más precisa del impacto de cada canal. MMM aprovecha los datos históricos para estimar el impacto incremental de cada factor influyente (actividades de marketing, estacionalidad, etc.). Este es un complemento sólido de la atribución y permite realizar pronósticos basados en datos y asignar el presupuesto de manera inteligente en los canales online y offline.
¿Cómo ayudan los RMN a la atribución?
Ahora que sabemos la importancia de una buena estrategia de atribución, podemos volver al tema principal de nuestra serie de publicaciones en el blog: Retail Media Networks (RMN).
No debería sorprendernos que su principal ventaja sobre otros canales publicitarios sea su riqueza de datos. Los RMN se encuentran en una posición única para vincular muchos puntos de contacto con un usuario determinado; lo que es mejor, pueden hacerlo sin comprometer la privacidad. En un mundo que tiende a adoptar una postura sin cookies, los datos propios de los RMN les brindan una ventaja extraordinaria.
Un RMN, por ejemplo, puede vincular las actividades de un usuario en muchos dispositivos. Supongamos que una persona busca un objeto con el teléfono mientras viaja al trabajo, pero lo compra en su casa con un ordenador de sobremesa, al iniciar sesión en ambas interacciones, el RMN puede detectar la conexión entre estos puntos de contacto. Incluso las compras realizadas en una tienda física podrían estar relacionadas con los anuncios mostrados en un RMN y no se plantearía ningún problema de privacidad, ya que todo se analiza en los conjuntos de datos del RMN; en cualquier informe externo se eliminaría correctamente la PII.
Además, tener un conocimiento en tiempo real del recorrido de compra del usuario brinda a las RMN una posición excelente para personalizar los mensajes que se muestran, lo que mejora las tasas de participación y conversión. ¿Quizás un artículo ya ha estado en el carrito de un usuario desde ayer? Entonces, un banner podría mostrar un recordatorio para comprobarlo y comprarlo. Esto sería imposible para cualquier plataforma publicitaria tradicional saberlo sin recibir información de terceros.
Cabe mencionar que, si bien los anunciantes pueden confiar en las redes de medios minoristas para decidir cuál es el modelo de atribución adecuado para ellos, se alienta a las organizaciones de RMN a proporcionar a los anunciantes datos relevantes para integrar y ejecutar los datos de inversión y métricas de las organizaciones de medios minoristas en sus modelos de mezcla de medios y mercados (MMM), según sea necesario. Se recomienda que sean transparentes si están modelando para tener en cuenta las ventas que tienen lugar en otros minoristas. RMN también debe evitar dar crédito en exceso y hacer ruido a los anunciantes, a fin de no perder clientes frente a otros competidores que son más transparentes e incrementales. El Interactive Advertising Bureau (IAB) y el Media Rating Council (MRC) han hecho un gran esfuerzo para elaborar directrices precisas y exhaustivas sobre la medición de los medios de comunicación minoristas que no solo abordan los temas de la atribución y la incrementalidad, sino que también profundizan en la importancia de la transparencia y en cómo lograrla.
Finalizando
La atribución es un tema central a la hora de desarrollar una estrategia publicitaria exitosa. Las RMN que utilizan sus datos de primera mano se encuentran en una posición única para abordar este problema, evitando los posibles sesgos inherentes a las herramientas de las plataformas de anuncios y, al mismo tiempo, respetando la privacidad de los usuarios. En Mutt Data, tenemos mucha experiencia en el tratamiento de necesidades de seguimiento complejas y hemos desarrollado técnicas de atribución sofisticadas. Consulta el trabajo que hicimos con la atribución multitáctil para Mercado Libre. Mantente al día con Mutt y conoce los últimos desarrollos y casos de uso de la inteligencia artificial y el aprendizaje automático.
Referencias
- Pautas de medición de medios minoristas de IAB/MRC
- Jeffrey Bustos habla sobre los principios y la orientación sobre la medición de los medios minoristas
- Principios y directrices sobre la medición de los medios minoristas
- Cumbre de comercio conectado: conclusiones
Síguenos en LinkedIn ¡mantente al día con lo que viene en el futuro!

Cómo evitar los cuellos de botella al crear equipos de datos
👉 Creación de un equipo de datos
Introducción
Esta publicación analizará los diversos desafíos de coordinar y crear un equipo de datos dentro de una empresa. Según lo que hemos visto en diferentes organizaciones, se pueden aplicar varias metodologías, cada una con sus ventajas y desventajas. Cada tipo de organización ofrecerá ciertas características que otras no ofrecerán. La única conclusión definitiva es que ninguna de ellas es perfecta. Cada equipo o empresa tomará decisiones en función de sus perfiles, niveles de antigüedad, necesidades, plazos, cultura y políticas.
Creación de un equipo de datos
Para crear un equipo de datos, es esencial comprender las diferentes funciones disponibles dentro de esos equipos de datos. Cada miembro desempeña un papel fundamental en las distintas etapas del ciclo de vida de los datos.
En primer lugar, Ingenieros de datos son responsables de ingerir y gestionar los datos a medida que fluyen desde diferentes fuentes hasta su destino final, preparados para su análisis.
Una vez que los datos estén listos para el análisis, Analistas de datos e ingenieros de aprendizaje automático tomar el relevo. Preparan visualizaciones, análisis, informes y modelos que añaden valor a los datos explotables.
Por último, Científicos de datos tienen la tarea de realizar investigaciones y experimentos con datos procesados y sin procesar. Desarrollan modelos de IA, descubren patrones, hacen predicciones y proporcionan información que va más allá de lo que se puede derivar de informes simples.

Lo primero que hay que tener en cuenta es el nivel de madurez del equipo. Al determinar su estructura, es importante tener en cuenta el tiempo que el equipo lleva trabajando en conjunto, además de su desempeño y la cultura de la empresa.
Si se determina que la estructura del equipo puede modificarse sin afectar significativamente la moral o los hábitos establecidos, esta podría ser una opción viable.
Equipo centralizado
Por lo general, el enfoque inicial se inclina por tener un equipo centralizado, dirigido por un líder fijo, ya sea un director, un ejecutivo de nivel C o un líder, según el tamaño del equipo. Este equipo suele seguir rutinas: reuniones periódicas (posiblemente siguiendo metodologías ágiles), un trabajo atrasado priorizado internamente y muchas necesidades internas, al tiempo que recibe las solicitudes de los equipos a los que atiende.

UN equipo de datos centralizado se organiza en torno a un estructura y flujo de trabajo únicos. Por lo general, esta arquitectura implica un equipo central como fuente principal para todas las partes interesadas y las necesidades de datos. Este equipo central está compuesto por varios miembros que trabajan juntos para lograr un objetivo común. Algunas de las ventajas de este enfoque incluyen el aumento de la eficiencia gracias a la simplificación de los procesos y la mejora de la colaboración al tener a todos en el mismo equipo. Sin embargo, también hay desventajas a tener en cuenta, como la posibilidad de que se produzcan interrupciones importantes si el núcleo central falla o sufre un tiempo de inactividad. Además, escalar los equipos centralizados a medida que crecen puede ser un desafío.
Ventajas
La principal ventaja de un equipo centralizado es el trabajo pendiente unificado, que se puede redistribuir y priorizar de acuerdo con las necesidades de la organización. Además, permite el seguimiento individual del progreso y el desarrollo personal de cada miembro del equipo. Por encima de todo, brinda la capacidad de inculcar la cultura y las mejores prácticas del equipo de manera consistente en todos los ámbitos.
Desventajas
A menudo, los tiempos de respuesta de los equipos centralizados a los equipos a los que apoyan no cumplen con las expectativas. Lo que debería ser ágil a menudo puede convertirse en burocracia.
Según mi experiencia personal, me he encontrado con este problema con equipos centralizados de seguridad o DevOps que prestaban servicios al equipo de datos. Por ejemplo, cuando necesitábamos obtener un permiso o hacer un cambio en la tecnología, teníamos que enviar una solicitud, esperar a que se incluyera en la planificación, priorizarla y, a continuación, resolverla. Como resultado, algo tan simple como obtener acceso a un recurso en particular podría tardar hasta dos semanas. Esto no se debió a la falta de voluntad de las personas involucradas, sino más bien a la rígida cultura y estructura bajo las que suelen operar los equipos centralizados.
Equipos descentralizados
Cada departamento de la empresa tiene su propio equipo de datos dedicado. Esto permite a cada departamento determinar y priorizar su cartera de trabajo de acuerdo con sus necesidades específicas de ingestión de datos.

Ventajas
La ventaja clara y evidente es que todo el equipo está a tu disposición, por pequeño que sea. Puedes definir el trabajo pendiente y priorizar las tareas de acuerdo con las necesidades específicas de tu equipo. También es más fácil insertar tareas y priorizarlas a mitad del sprint si surge algo urgente.
Desventajas
Creo que los desafíos superan los beneficios. En este modelo, el primer problema es la falta de reutilización de plataformas y tecnologías, ya que cada equipo tiende a operar dentro de su propia base de conocimientos. Esto a menudo lleva a debates sobre las mejores prácticas, sin que exista un estándar unificado. Es probable que cada equipo implemente las soluciones como mejor le parezca, sin buscar un consenso más amplio. Este enfoque dificulta la reutilización de los desarrollos y conocimientos de otros equipos. Además, complica el movimiento del personal entre equipos o la prestación de apoyo a otro equipo, ya que el trabajo de cada equipo es en gran medida ad hoc, sin un marco estandarizado que todos puedan seguir.
También tuve la experiencia de observar a los equipos descentralizados en el trabajo. Si bien no formaba parte de estos equipos, era un cliente que tenía que colaborar con ellos. Las diferencias eran notables. Encontré dos plataformas de datos diferentes que utilizaban tecnologías diferentes, junto con múltiples herramientas de explotación de datos. Lo más difícil fue ver áreas que ni siquiera tenían acceso a los datos ni sabían qué hacer con ellos porque carecían de su propio equipo de datos dedicado.
Además de eso, está la cuestión de los costos. No es lo mismo negociar licencias para 10 usuarios que para 100. La falta de economías de escala tanto en tecnología como en personal es un inconveniente importante en los equipos descentralizados.
Modelo Hub and Spoke (centralización un poco descentralizada)
Por otro lado, un equipo de datos «centralizado» opera a través de un «centro» central que administra los activos y las operaciones de datos compartidos. Al utilizar los datos del centro, la modelización y el análisis específicos se pueden dirigir a uno o más sistemas «divididos», que son miembros del equipo distribuidos que trabajan en dominios específicos de la empresa.

Ventajas
Cada equipo «hablado» se especializa en un dominio empresarial en particular y trabaja con un grupo específico de partes interesadas, lo que brinda flexibilidad y capacidad de respuesta a las necesidades específicas de cada dominio. Esto permite una mayor escalabilidad y flexibilidad, ya que los equipos pueden añadir o cambiar funciones sin afectar a otras partes de la empresa.
Sin embargo, es esencial no perder de vista la importancia de tener un equipo unificado bajo las mismas pautas, usar la misma plataforma y seguir un conjunto coherente de mejores prácticas, lenguajes y tecnologías. La cultura del equipo es crucial en este sentido, ya que garantiza que todos estén alineados y trabajen para lograr el mismo objetivo. Esta cohesión es clave para mantener el «espíritu de equipo» dentro del equipo de datos y garantizar que todos avancen en la misma dirección.
Desventajas
Sin embargo, esta arquitectura también presenta desafíos, como la necesidad de una planificación cuidadosa. El equilibrio del equipo también es un problema potencial. El agotamiento podría ser un problema debido a la dependencia de un doble gerente. Además, cualquier cambio realizado en el hub debe replicarse en todos los sistemas conectados para mantener la coherencia.
La coordinación es claramente el punto débil de esta estructura de doble mando, ya que requiere mantenerse alineado tanto con el equipo central como con el equipo del área de negocios. Esto genera una carga de trabajo adicional y una sobrecarga de coordinación que no existiría en un modelo totalmente centralizado o descentralizado.
No he visto este enfoque en acción, pero lo he visto planificado y organizado. Una preocupación que surgió fue la cuestión de encerrar a las personas en funciones específicas. Una vez que alguien se convierte en experto en un dominio empresarial determinado, resulta más difícil rotarlo para que pase a otras áreas, a menos que esté muy bien planificado y organizado. Con el tiempo, esto puede hacer que un puesto parezca monótono o menos desafiante, y la falta de rotación interna puede resultar problemática para los equipos.
Además, dado que se trata de equipos interdisciplinarios, los equipos «hablados» pueden variar mucho en cuanto a dinámica, demandas, modales, cultura y ambiente general. Esto puede llevar a percepciones muy diferentes sobre el funcionamiento del sistema.
La adaptabilidad es clave
En resumen, si bien hay diferentes maneras de organizar los equipos de datos, el factor más importante es que las personas que dirigen el proyecto, ya sea un gerente de proyecto o un ejecutivo de nivel C, puedan adaptarse a las necesidades de cada proyecto a medida que surjan esas necesidades. Un equipo centralizado ofrece eficiencia y claridad en cuanto a las funciones, mientras que un enfoque centralizado proporciona flexibilidad y escalabilidad, pero requiere una administración cuidadosa para garantizar la coherencia e integridad de los datos.
¿Quiere obtener más información sobre los proyectos de datos?
Síguenos en LinkedIn ¡mantente al día con lo que viene en el futuro!
Explore estos artículos:
Cómo aprovechar al máximo los datos de sus series temporales
Lago de datos frente a almacén de datos: elegir la arquitectura de datos adecuada
Referencias externas adicionales:
Cómo elegir la estructura adecuada para su equipo de análisis de datos
Acelerar la innovación: cómo el modelo Hub-and-Spoke potencia los datos

Así que... Hicimos un robot parlante
👉 ¿Por qué hicimos un robot parlante?
👉 Desafíos
👉 Cómo superamos las dificultades
Introducción: ¿Por qué creamos un robot parlante?
Los LLM están de moda en este momento, con aplicaciones variadas que van desde programar hasta jugar a Minecraft. Probablemente el uso más obvio y directo de esta tecnología siguen siendo los chatbots.
Sí, los chatbots pueden no ser tan atractivos como otras aplicaciones, pero bueno, son realmente útiles. A veces es necesario combinar la PNL con tareas menores; los chatbots de LLM son herramientas muy útiles para ello. Por ejemplo, un servicio de atención al cliente sencillo y la programación de citas. Las interacciones más complicadas aún están fuera del alcance de los LLM actuales.
Sin embargo, hay un inconveniente: ignorando la nueva y brillante multimodalidad, los LLM se comunican a través del texto. Obtienen texto y texto de salida. Esto no es necesariamente adecuado para todas las tareas. Aunque la interacción subyacente sigue siendo la misma, ¡a veces la gente solo quiere hablar con alguien! De hecho, algunos investigación indica que la preferencia del usuario entre la comunicación por texto o voz depende de la tarea y del contexto.
Aún más interesante es que, después de repetidos fracasos a la hora de resolver un problema, las personas suelen preferir interactuar por voz que por chat.
Las llamadas telefónicas suelen ser menos eficientes que los chats. Solo puedes tener uno a la vez y, por lo general, duran más (siempre que las personas respondan a los chats en el acto, lo que probablemente no suceda). La automatización de las llamadas telefónicas puede optimizar los costos. Lo ideal es que las respuestas automatizadas a las preguntas frecuentes y a los problemas comunes permitan a las empresas asignar los recursos humanos de manera más estratégica, centrándose en la resolución de problemas complejos y en tareas de alto valor.
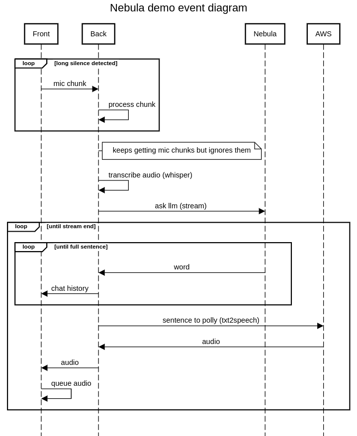
Ahí es donde entramos nosotros. Decidimos abordar este problema haciendo que un bot respondiera a las llamadas telefónicas. Hace poco desarrollamos una PoC que combina la de Symbl Nebulosa LLM con módulos listos para usar para crear un bot parlante. Nuestro objetivo era crear una conversación aceptable con un bot. Te darías cuenta claramente de que se trata de un bot, pero no pretendíamos que pareciera humano.
Desafíos: Qué hace que la experiencia se sienta bien
¡Latencia, latencia, latencia!
La demostración tuvo varios problemas, pero la latencia era una prioridad. Cuando hablas con alguien, esperas que te responda bastante rápido. Tener una latencia baja es crucial para que esto sea viable; de lo contrario, arruina la ilusión de tener una conversación real. Si necesitas esperar 10 segundos para recibir una respuesta, la experiencia no será satisfactoria ni eficiente.
Mantener una latencia baja no solo requiere hacer que el bot sea más eficiente, sino que también limita las soluciones que podemos usar para abordar otros problemas. En otras palabras, no podemos hacer trucos que consuman mucho tiempo para resolver problemas. Calidad de la transcripción Para las conversaciones en tiempo real, necesitamos transcribir continuamente el audio del usuario, lo que requiere un método rápido y fiable para gestionar clips de audio cortos. Si la transcripción no coincide con lo que dijo el usuario, entonces la respuesta del bot no tendría sentido. Si el método de transcripción es lento, alteramos nuestra latencia, lo que afecta a la experiencia del usuario.
Siga las pautas
Los LLM pueden ser impredecibles, por lo que necesitan barreras cuando interactúan con los usuarios/clientes. Deben proporcionar información precisa y mantenerse coherentes con su comportamiento previsto.
Si el bot comienza a hablar de cosas que no están relacionadas con su objetivo, es evidente que no está cumpliendo su tarea. Además, un usuario puede obligar intencionalmente al bot a cometer un error, por lo que también debemos tenerlo en cuenta. No es tan fácil de hacer. Sobre todo teniendo en cuenta que no utilizaremos un LLM personalizado y que cualquier examen minucioso de las instrucciones requiere tiempo. Aproveche la información
Además de simplemente hablar con el usuario, hay algo importante: ¿qué debe lograr el bot? Hay varias direcciones en función de lo que se requiera de él. El punto clave es aprovechar la información relevante durante la conversación. Por ejemplo, si queremos que el bot programe citas, debe conocer las franjas horarias disponibles y evitar seleccionar las no válidas. Si el bot está diseñado para ayudar a los clientes con sus problemas, debe saber cómo ayudar y adaptarse a sus necesidades, o reconocer cuándo no puede ayudar en lugar de proporcionar información irrelevante. Todas estas tareas requieren que el bot interactúe con los datos.
Una breve demostración
Una breve demostración.
Cómo funciona
Sin más dilación, aquí está el flujo de trabajo de nuestra demostración. Para esta demostración, el bot programará una llamada ficticia para hablar sobre los servicios de Mutt Data. Su funcionamiento es muy sencillo (aunque ha requerido algunas iteraciones). Interactuamos con los servicios proporcionados por AWS y Symbl. A continuación se muestra un diagrama de eventos:

Procesa fragmentos de audio del usuario hasta que escuchamos un silencio prolongado. Esa es nuestra señal para decir «he terminado de hablar, respóndeme». Luego, los fragmentos de audio se transcriben localmente en el backend. El texto transcrito (y toda la conversación anterior) se envía a la API Nebula LLM de Symbl y la respuesta se transmite por streaming. La interfaz de usuario se actualiza a medida que cada palabra se devuelve desde la API de Nebula. Una vez que se recibe una frase completa, se envía al servicio de conversión de texto a voz de AWS Polly para obtener el audio que escuchará el usuario. Por último, el audio se reenvía al usuario, quien lo pondrá en cola y, a continuación, lo reproducirá.
El frontend y el backend se comunican a través de conectores web, lo que permite un sistema basado en eventos en el que ambas partes pueden enviar datos cuando sea necesario.
Cómo superamos las dificultades
Tiempos de medición
Claramente, si queremos asegurarnos de que tenemos una latencia baja, el primer paso consiste en medir las cosas. ¿Cuánto tiempo lleva esto? ¿Qué pasa si hacemos esto o aquello y así sucesivamente? No es necesario que sea demasiado preciso. Solo bastará con una medida experimental. Como tenemos un frontend y un backend, tenemos dos fuentes de eventos programados. Para tener una medición coherente, medimos todo lo que hay en el backend, mientras que los eventos de la interfaz se envían allí, registrando la hora de llegada. Entonces, ¿cómo estamos a la altura? Esta es una vista simplificada de los tiempos promedio de un par de ejecuciones en la versión final:
Duración media de la fase (segundos) Transcripción estándar 0.5040.211Esperando la primera palabra 1.2970.188 Esperando entre la primera palabra y la oración0.3160.234Primera generación de audio0.0730.095El primer audio llegó al usuario0.1960.064
Nuestro mayor problema parece ser esperar a que Nebula nos dé una frase completa. No podemos hacer mucho al respecto (a menos que cambiemos a un «LLM más ligero»). El tiempo total de espera para el LLM es, en promedio, de alrededor de 1,6 segundos, el tiempo más largo con diferencia. Después de esto, la transcripción ocupa un segundo lugar con diferencia. La latencia final es aceptable para que el sistema sea utilizable, pero es ligeramente superior a la indicada en la tabla. Debemos esperar a que el usuario permanezca en silencio durante un período determinado, que puede ser más largo de lo habitual en una conversación. Esto podría mejorarse, pero por ahora, hemos codificado el tiempo de espera debido al alcance limitado de la PoC.
La calidad de la transcripción es un equilibrio entre precisión y velocidad
Transcribimos el audio localmente para mayor velocidad. Symbl es mejor para las conversaciones en curso, mientras que utilizamos una versión más ligera de Open AI Whisper para transcripciones rápidas y únicas. Hay otros servicios disponibles, y las versiones más nuevas y rápidas de Whisper pueden mejorar aún más la velocidad y la calidad.
¿Lo logramos? ¿Y a dónde vamos desde aquí?
¡Sí! Desarrollamos con éxito una prueba de concepto para un robot parlante utilizando los servicios de AWS y LLM de Nebula de Symbl. Si bien el bot cumplió nuestro objetivo inicial de gestionar conversaciones sencillas, como programar llamadas, sigue siendo un trabajo en progreso. El sistema en general demuestra que dicha tecnología puede ser viable para automatizar las interacciones de voz básicas
En el futuro, planeamos centrarnos en mejorar la eficiencia y la funcionalidad del bot. Las áreas clave incluyen reducir la latencia de respuesta, mejorar la precisión de la transcripción y perfeccionar la recuperación de la información del bot para ayudar mejor a los usuarios durante las conversaciones. Explorar funciones adicionales, como las acciones de seguimiento automatizadas después de las llamadas, también será crucial para ampliar las capacidades del bot para aplicaciones del mundo real.
Síguenos en LinkedIn ¡mantente al día con lo que viene en el futuro!

Son los LLM hasta el final - Parte 2
👉 Algunas predicciones para el futuro
👉 Casos dirigidos a consumidores
👉 Casos de uso orientados a empresas
Descargo de responsabilidad: Algunas de las declaraciones hechas en esta publicación son pronósticos basados en la información disponible actualmente. Podrían quedar obsoletas en el futuro o podría producirse un cambio importante en el trabajo y las experiencias de estas tecnologías.
Algunas predicciones futuras sobre los LLM
En Parte I cubrimos el panorama actual en modelos lingüísticos de gran tamaño, el trabajo que se está realizando en diferentes modelos que son más pequeños pero más complejos y, finalmente, cómo el código abierto se está acelerando. En este post, haremos predicciones sobre el futuro con toda la información que tenemos disponible en la actualidad, además de las pruebas actuales que están realizando algunos de los principales actores de la industria. Creo en hacer declaraciones falsificables, así que aquí va. Se divide vagamente en casos de uso empresarial y de consumo.
Casos orientados al consumidor
Los LLM se fusionarán con el sistema operativo y tendrán acceso a lo que haces y proporcionarán diferentes funcionalidades en función de eso. La pregunta sigue siendo si podrás hacer que todo esto se ejecute localmente. Supongo que sí, la inferencia se realizará principalmente en el dispositivo. Los modelos más pequeños se usarán para la mayoría de las cosas simples y se ejecutarán localmente, mientras que algunas cosas pesadas aún podrían descargarse en otros lugares. La conferencia de Apple mencionada anteriormente también habla explícitamente sobre esto. Algunas cosas a nivel local, otras en la nube. El equilibrio de las dos es un misterio. Apuesto mucho por la localidad. La nube también tiene el inconveniente de tener datos personales increíblemente precisos fuera del control de los usuarios. Tal cosa es, cuanto menos, problemática. Veo 3 salidas:
- Modelos cifrados,
- Localidad con poca información (ojalá no identificable) que sale o
- Simplemente aceptamos la nueva normalidad de nuestros datos

La primera opción depende del éxito de la investigación, por lo que podemos ignorarla por ahora. Nos quedamos con las otras dos. Como dije anteriormente, mi predicción es que la localidad dominará entre los consumidores. Otro problema es el tamaño. ¿Vamos a tener modelos cada vez más grandes con más capacidades? Creo que, a corto plazo, no importa. Para las aplicaciones actuales, las capacidades de los LLM son suficientes. Probablemente no necesites unos con mucho más conocimiento. Los generales son mejores y espero que las cosas cambien eventualmente, pero no a corto plazo. Las colecciones de pequeños LLM dominarán durante un tiempo. El razonamiento de este pensamiento aparentemente hereje es simple: si tu aplicación es limitada, es más fácil; si es más fácil, entonces realmente no necesitas un modelo x veces más experto. Las aplicaciones limitadas parecen ser el principal impulsor a corto plazo. Hay una diferencia entre las capacidades y el conocimiento. Por ejemplo, toma Google Depot. Es un modelo multimodal pequeño para obtener datos de una imagen gráfica. Es un modelo pequeño con un caso de uso muy preciso. Me imagino la integración de modelos más como una colección de este tipo de modelos pequeños (tal vez personalizados a partir de un conjunto reducido de modelos para poder «intercambiar» los pesos pertinentes) que como un modelo grande que puede hacer de todo. Los modelos, como las variantes phi de Microsoft, ya van en esa dirección: concentrar las cosas en la computación de los usuarios.
Esto no quiere decir que los modelos locales no vayan a ser mejores que los de la generación actual; es solo que el enfoque pasará del mejor modelo posible al mejor modelo que pueda funcionar en un escritorio razonable. Empezaremos a usar los LLM cada vez más: para la experiencia de usuario y la interfaz de usuario, obviamente, pero también para aprender, buscar en la web, automatizar cosas sin necesidad de programar y escribir documentos.
Casos de uso orientados a la empresa
Los usos empresariales son más difíciles de predecir. Sin duda, los casos de uso dependen mucho más de la empresa, por lo que es difícil establecer una tendencia general. ¡Solo se puede hablar del tipo de negocio con el que uno está familiarizado! A corto plazo, la ola actual de cosas como NIM indica que existe el interés de «implementar su propio modelo», por así decirlo. Si observamos el estado actual, parece que extraer/resumir de grandes corpus es una aplicación popular, lo mismo ocurre con la búsqueda semántica. Puede que esta no sea la más emocionante, pero veo una necesidad inmediata de hacerlo. Por el lado de las herramientas, como el constructor de consultas SQL y los modelos multimodales para el desarrollo de interfaces parecen instrucciones naturales para reducir los costos. Yendo aún más lejos, creo que el desarrollo de software en general sufrirá un importante aumento con respecto a los LLM. Tanto en el aspecto más técnico, como la programación o las pruebas, como en el aspecto más humano, como la generación automática de tareas a partir de las reuniones y la redacción de resúmenes de progreso para las partes interesadas.
Las interacciones a gran escala que requieren conocimiento mundial, pero no mucho razonamiento, también parecen ser las principales candidatas para la automatización.. Esto incluye cosas como la moderación y el servicio al cliente (hasta cierto punto). Actualmente, los LLM alucinan demasiado como para dejarlos solos en escenarios complejos. Esto los hace mucho menos viables para cosas un tanto delicadas. Sí, existen algunos trucos y trucos para reducir estos problemas, pero no de manera total o confiable. Esperemos que el futuro resuelva estos problemas de una manera más natural. Luego tienes cosas como la edición de vídeos o la escritura, que pueden beneficiarse de un asistente de inteligencia artificial. O la investigación de mercado, que puede aprovechar el hecho de que el LLM realice búsquedas exhaustivas en la web, lo que permite a las personas dedicar su tiempo a otras tareas.
Conclusión
En vísperas de un futuro impulsado por la IA, la evolución de los grandes modelos lingüísticos (LLM) se acelera a un ritmo que promete remodelar la estructura misma de la forma en que interactuamos con el mundo digital. Desde los modelos más pequeños y eficientes hasta la creciente ubicuidad de los LLM en la interfaz y la experiencia de usuario y la creciente estandarización de estas tecnologías, está claro que estamos presenciando las primeras etapas de un cambio de paradigma significativo.
Tanto las empresas como los consumidores están empezando a aprovechar el potencial de los LLM. La comunidad de código abierto se está poniendo al día rápidamente, ampliando los límites de lo que pueden hacer estos modelos y haciéndolos más accesibles a un público más amplio.
El camino que queda por delante está lleno de posibilidades interesantes. Es probable que la continua miniaturización y optimización de los LLM traiga experiencias de inteligencia artificial más potentes directamente a nuestros dispositivos, lo que permitirá interacciones más fluidas y privadas. Mientras tanto, las empresas seguirán explorando e implementando los LLM de maneras innovadoras, transformando las industrias y creando nuevas oportunidades de crecimiento.
Hay desafíos que superar: consideraciones éticas, preocupaciones sobre la privacidad de los datos y el riesgo siempre presente de obsolescencia a medida que surgen nuevos avances. Sin embargo, los beneficios potenciales superan con creces los riesgos, por lo que es un momento increíblemente emocionante para participar en el espacio de la IA.
Al mirar hacia el futuro, una cosa es segura: los LLM han llegado para quedarse y seguirán desempeñando un papel cada vez más central en la configuración de la forma en que vivimos, trabajamos e interactuamos con el mundo que nos rodea.
En resumen, con el creciente corpus de modelos ajustables, aquí es donde estarán la mayoría de las aplicaciones creativas. Solo el tiempo separará a los trucos de los disruptores. Honestamente, ¡es muy emocionante!
Para obtener más información sobre la IA, el aprendizaje automático, la gobernanza de datos y cómo impulsar su empresa con todas estas herramientas...
Síguenos en LinkedIn ¡mantente al día con lo que viene en el futuro!
.webp)
.webp)






















